Wie Versandkostenländereinstellung Ausland gebündelt bearbeiten?

Avatar image
Sep 30, 2014
Günther Kemeth wrote
Wie kann ich die Ländereinstellungen bei ausländischen Angeboten über etope 8 gebündelt bearbeiten? Zumindest bei mir funktioniert es nicht, die Plattform auszuwählen und danach die gebündelten Eingaben zu machen. Denn ich erhalte stets weiterhin die voreingestellte deutsche Länderauswahl.
Reply
16 Answers
Avatar image
Oct 01, 2014
Silvia agent wrote
Hallo, wo wollen Sie diese Änderungen vornehmen - unter den Aktiven - in der Vorlage oder im Lager??
Avatar image
Oct 02, 2014
Günther Kemeth wrote
ebay/ebay-Listings/Vorlagen

Gibt es da im Lager auch was? Das müssten ja dann Freifelder sein, oder?
Avatar image
Oct 02, 2014
Günther Kemeth wrote
Nochmal das Grundproblem:

- die Einstellung ist bei Neuanlage und dem gebündeltem Bearbeiten auf DE fixiert
- bei Neueinstellung: eimal Speichern+Schließen, neu aufmachen, weiter
- beim gebündeltem Bearbeiten habe ich ja aber diese Möglichkeit nicht
- KONSEQUENZ: Man muss wohl jedes Listing einzeln anfassen? - Uff!
Avatar image
Oct 02, 2014
Jörn Polley agent wrote
Wir können das nicht nicht vollziehen das Einstellland gebündelt bearbeiten funktioniert bestens.
Avatar image
Oct 02, 2014
Günther Kemeth wrote
Ich glaube, da bin ich immer noch nicht verstanden worden:

Fall A: mehrere Listungs für ebay.de
==========================
Nach Auswahl der Palttform ebay.de lassen sich die Länger (Reiter: Versand Ausland), in die man versenden möchte auch beim gebündelten Bearbeiten auswählen und speichern. -> für diesen einfachen Fall ist in etope 8 alles in Ordung.

Fall A: mehrere Listings für z.B. ebay.com
===============================
Nach Auswahl der Plattform ebay.com belbit in etope 8 (zumindest bei mir) unter dem Reiter "Vesand Ausland" alles so, als hätte man ein deutsches Angebot. Selbst wann man alles ankreuzt wird - nachvollziehbarer Weise - von etope 8 nichts gespeichert, da ja die wirklich notwendige Länderauswahl für ein ebay.com-Angebot gar nicht angeboten wurde.

FAZIT: DERZEIT KEINE MÖGLICHKEIT, MIT ETOPE 8 DIE VERSANDEINSTELLUNGEN (LÄNDERAUSWAHL) FÜR INTERNATIONALE EBAY-PLATTFORMEN GEBÜNDELT ZU BEARBEITEN.

War das nun verständlich?
Avatar image
Oct 02, 2014
Günther Kemeth wrote
Ok, der am 1. Oktober formulierte Text war wohl tatsächlich wenig konkret. Den habe ich doch jetzt glatt auch nicht mehr verstanden. ;-) -
Avatar image
Oct 04, 2014
Günther Kemeth wrote
Die oben beschriebene Problematik ist grundsätzlicher Art und betrifft neben der Länderauswahl bei den Versandkosteneinstellungen z.B. auch die Auswahl der Zahlungsmethode.
Avatar image
Oct 05, 2014
Jörn Polley agent wrote
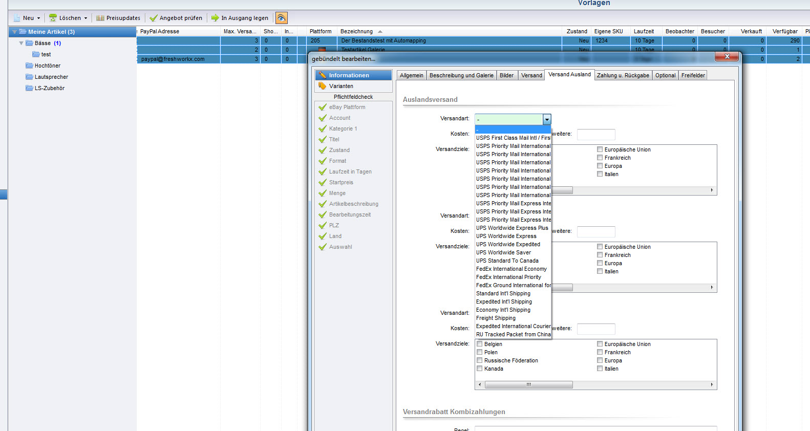
Können wir nicht nachvollziehen. Wir haben mal ebay US ausgewählt beim gebündelt bearbeiten, siehe Anhang.
Avatar image
Oct 06, 2014
Günther Kemeth wrote
Siehe meine Beschreibung vom 3. Oktober bzw. Euer gepostetes Bild, das genau den von mir bemängelten Sachverhalt zeigt:

Ihr könnt zwar die ausländischen Versandservices auswählen, habt jdeoch im Hintergrund die deutsche Länderauswahl auf die ich mich ja beziehe.

Als nochmal:

Es geht daraum, über etope 8 einstellen zu können, in welche Länder man Versand anbietet.
Es geht nicht darum, über etope 8 angeben zu können, WIE (mit welcher Versandart) das geschieht, da es hier ja - wie auch Euer Bild zeigt, keine Probleme zu geben scheint.

SO WÄRE ES RICHTIG:
Etope 8 bietet nach Einstellung von ebay.com die Länderauswahl dieser Plattform an und ermöglicht es, diese anzukreuzen und zu speichern.
Avatar image
Oct 06, 2014
Günther Kemeth wrote
EDIT:

Genau das Speichern funktioniert bei mir nicht, wenn ich mich von den deutschen Länderbzeichnungen nicht verwirren lasse und es bei ebay.com-Angeboten trotzdem versuche, gebündelt Länder anzukreuzen. Etope 8 übernimmt dann einfach keine der Änderungen. Das ist ja auch nachvollziebar, da ja gar keine korrekte Länderauswahl zur Verfügung stand.
Avatar image
Oct 07, 2014
Mike Grund agent wrote
Wenn Details gebündelt bearbeitet werden, die eine bestimmte Plattform betreffen, muss zuvor die Plattform ausgewählt werden, dann stehen auch die richtigen Versandmethoden bzw. Locations zu Verfügung.
etope muss wissen, was er anzeigen soll.
Gebündelt bearbeiten dann auch nur Plattform bezogen, also nicht Deutsch und USA mischen in Sachen Plattformdetails.
Avatar image
Oct 07, 2014
Günther Kemeth wrote
Aussage grundsätzlich verstanden.

Ich verstehe dann aber nicht, warum auch Ihr (siehe Euren Screenshot) daran gescheitert seit. Ihr habt ja ebay.com eingegeben und habt trotzdem die deutsche Länderauswahl.

Bei mir (und Euch) handelt es sich damit offenbar um einen individuellen Bug. Ticket aufmachen? Gerne biete ich auch die Besichtigung des Problems per Team Viewer bei mir an.
Avatar image
Oct 07, 2014
Günther Kemeth wrote
Moment. Gerade nochmal getestet an UK-Angeboten. Das Problem scheint komplexer als ich dachte und ist nicht mit geht oder geht nicht zu erfassen.

Trotz Länderanzeige in DE hat er bei den UK-Angeboten z.B. "Russische Förderation" gebündelt übernommen. Bei Ländern wie "Germany" und "Greece" musste etope 8 offenbar passen, da diese Länder in der DE-Auswahl ja auch nicht angeboten werden.

Ich testete bisher mit US-Angeboten, wo das Problem noch offensichtlicher bei mir auftrat.

Verstehe ich nun hier was falsch? Bitte um Aufklrung. Meine Erwartung ist natürlich, dass ich bei Auswahl von der Ebay-Plattform UK dann alle Länder gebündelt ankreuzen kann. Das funktionierte leider nicht (s. oben)
Avatar image
Oct 07, 2014
Mike Grund agent wrote
Das Problem ist, dass diese Box nicht auf die Auswahl der Plattform reagiert. Wird gerade gelöst...
Avatar image
Oct 07, 2014
Mike Grund agent wrote
Mach mal ein Update. Danach sollten alle Ankreuzlisten auf die Plattformänderung reagieren. (Dauert manchmal kurz).
Avatar image
Oct 07, 2014
Günther Kemeth wrote
Top, danke. Jetzt funktioniert das perfekt. Auch bezüglich der Auswahl von Zahlungmethoden.